
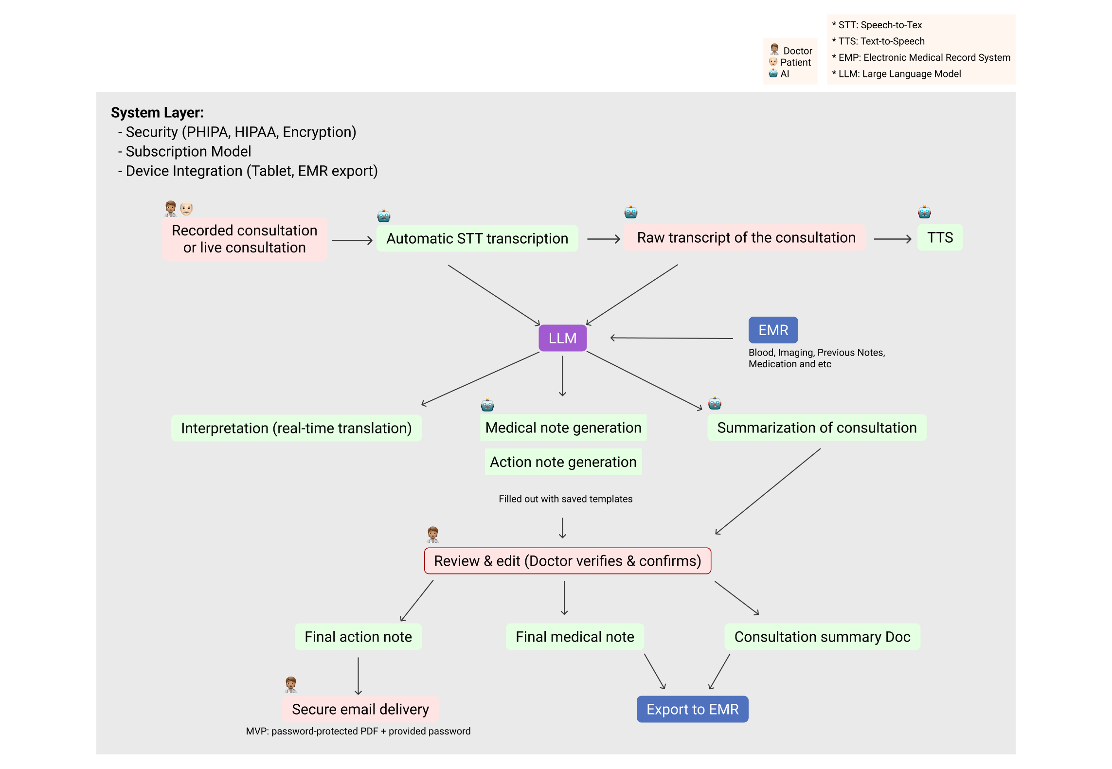
OurHealth is an AI-powered clinical workflow platform designed to help clinics communicate more effectively and document care more efficiently. OurHealth provides real-time AI translation, automated visit summaries, and doctor note generation to support accurate and seamless patient care.
The platform allows physicians to review and finalize AI-generated action notes before securely delivering them to patients via encrypted email. With EMR integration, OurHealth makes it easy to export doctor notes and visit records directly into the clinic’s existing system, reducing admin time and letting healthcare teams focus on patient care.
UX/UI Designer
•Researched Ontario healthcare regulations and security standards (PHIPA compliance)
•Led user interviews and MVP usability testing with clinics and patients
•Designed AI-driven output interfaces and clinic-facing dashboards
•Developed a scalable design system and ensured brand and UI consistency
•Conducted usability testing with medical staff and refined UX patterns
•Incorporated legal, security, and operational requirements into product design
We’re building a healthcare system where language is never a barrier to receiving quality care. By combining real-time AI translation with automated clinical documentation, OurHealth empowers clinics to work more efficiently and focus on patient care. Our goal is to help non-English-speaking patients fully understand their treatment, reduce communication gaps, and create a more inclusive, accurate, and efficient healthcare experience for everyone.




Proportion of Immigrants in Canada’s Population (1986–2031)

▸ Canada’s immigrant population has steadily grown and is projected to keep rising in the coming years.
View Source ↗Hospital Admission Rates: LEP vs. English-Proficient Patients

▸ Language barriers result in 34% longer hospital stays for limited English/French proficiency
Nearly Half of Providers Struggle to Communicate with LEP Patients

▸ 44% of primary care providers had difficulty communicating with patients who have low English proficiency
View Source ↗To better understand the real challenges faced by patients and healthcare professionals, we conducted interviews with individuals who frequently experience language barriers in medical settings.
Li Hua
[Mandarin Speaker Patient]
I couldn't understand what the doctor was saying, but I just kept nodding. The truth is, I had no idea what they meant. Even for the medication, I had to ask my daughter what to do."
✦ Pain Point: Fear and confusion, misunderstanding leads to medication errors.
Tomas Smith
[Doctor]
Treating LEP patients often lowers care quality and lengthens consultations. Hiring interpreters or clinicians helps with documentation, but it’s costly to maintain within hospital budgets.
✦ Pain Point: Reduced Care Quality, Extended Consultation Time and High Operational Cost
Alexis T
[Nurse]
“When a patient doesn’t speak English well, I usually have to explain multiple times or talk to a family member. It takes way more time. I’m worried something important got lost in translation.”
✦ Pain Point: Longer communication, concerns over safety and misunderstanding linger.

✦ Patients struggle to understand consultations & medication errors.
✓ AI real-time translation and encrypted Action Notes improve clarity and safety.
✦ Repeated explanations and note-taking lead to longer consultations.
✓ AI summaries and doctor notes streamline documentation and save time.
✦ Lack of trust in AI-generated documentations and translation.
✓ Every note is physician-reviewed. Clinics can create or edit system templates.
✦ High cost of hiring interpreters or clinical scribes for the clinic.
✓ AI results integrate with EMR, reducing costs and improving workflow efficiency.

CodeLaunch Canada is one of the country’s leading startup competitions, supporting Canada-based founders with funding and seed-stage development resources.
OurHealth was selected as a Finalist at CodeLaunch Canada 2025, recognized for its early-stage AI technology that enhances clinical documentation and communication workflows in healthcare. This acknowledgment validated our technical vision and product potential in the North American healthtech space.


Being part of the entire process, from ideation to launch, was an invaluable experience that shaped my growth as a designer. Collaborating closely with the business team in the healthcare field challenged me to design accessible, regulation-compliant experiences while staying user-focused.
Although reaching commercialization required countless meetings with hospitals, startup pitches, and funding efforts, those challenges became a turning point. They not only strengthened my understanding of real-world healthcare needs but also helped me develop a more strategic, business-oriented mindset beyond design.
Throughout the journey, I felt a deep sense of responsibility and fulfillment, knowing that our work could genuinely improve how patients and providers communicate!